Benutzer-Handbuch Joolap-Kenn-Modul
|
|
|
Version |
1.4 |
|
Stand |
21.1.2013 |
Sun, Sun Microsystems, Solaris, Java, JavaServer Web Development Kit, JDBC und JavaServer Pages sind eingetragene Warenzeichen von Sun Microsystems, Inc. UNIX ist ein eingetragenes Warenzeichen von X/Open Company, Ltd. Windows, WindowsNT, Win32, VBScript und Office 2000 sind eingetragene Warenzeichen von Microsoft Corp. Linux ist eingetragenes Warenzeichen von Linus Torvalds. Alle weiteren Produktnamen sind Warenzeichen der jeweiligen Hersteller.
Dieses Produkt beinhaltet Software, die von der Apache Software Foundation ( http://www.apache.org/ ) entwickelt wurde.
Ergänzende Hinweise finden Sie auf der Projekthomepage unter http://www.superx-projekt.de .
Inhaltsverzeichnis
|
1Einführung |
|
2Auswertungsmöglichkeiten |
|
3Datenwürfel des Joolap-KENN-Moduls |
|
3.1Überblickswürfel |
|
3.2Bereich Studierende / Prüfungen |
|
3.2.1Studierendenstatistik |
|
3.2.2Studierendenstatistik (Semesterberichte) |
|
3.2.2.1Abgleich mit Semesterberichte PDF |
|
3.2.2.1.1Studienanfänger |
|
3.2.2.2Studierende |
|
3.2.3Bewerberstatistik (Semesterberichte) |
|
3.2.3.1Abgleich mit Semesterberichte PDF |
|
3.2.4Studierendenstatistik (Kostenrechnung) |
|
3.2.5Absolventenstatistik |
|
3.2.6Studienplätze |
|
3.2.7Schwundausgleichsfaktor |
|
3.2.8Bewerber/innen |
|
3.3Bereich Kostenrechnung |
|
3.3.1Primärkosten |
|
3.3.1.1Dimensionen |
|
3.3.1.2Abgleich mit Grunddatenkatalog |
|
3.3.1.2.1GD 60 Erlöse |
|
3.3.1.2.2GD 61 Personalstandardkosten pro Quartal |
|
3.3.1.2.3GD 62 Sachaufwendungen pro Quartal |
|
3.3.1.2.4GD 63 Weitere Aufwendungen pro Quartal |
|
3.3.1.2.5GD 64 Kosten Abschreibungen pro Quartal |
|
3.3.1.2.6GD 65 Kosten kalkulatorische Mieten pro Quartal |
|
3.3.2Externe Kostenträger |
|
3.3.2.1Dimensionen |
|
3.3.2.2Abgleich mit Grunddatenkatalog |
|
3.3.2.2.1GD 66b Sekundärkosten der Lehre |
|
3.3.2.2.2GD 67b Sekundärkosten der Forschung |
|
3.3.2.2.3GD 68b Sekundärkosten der sonstigen Dienstleistungen |
|
3.3.2.3Vergleich mit Würfel Primärkosten |
|
3.3.3Flächen |
|
3.4Bereich Haushalt / Forschung |
|
3.4.1Haushalt |
|
3.4.2Drittmittel |
|
3.4.3Habilitationen |
|
3.5Bereich Stellen / Personal |
|
3.5.1Stellen und Besetzungen |
|
3.5.2Beschäftigte |
|
4Dimensionen des Joolap-KENN-Moduls |
|
4.1Gemeinsame Bereiche |
|
4.1.1Dimension Geschlecht |
|
4.1.2Dimension Hochschule |
|
4.1.3Dimension Jahr |
|
4.1.4Dimension Quartal |
|
4.1.5Dimension Fachgebiet (Bund) |
|
4.2Dimensionen im Bereich Studierende / Prüfungen |
|
4.2.1Dimension Semester |
|
4.2.2Dimension Fach |
|
4.2.3Dimension Studienfach (intern) |
|
4.2.4Dimension HZB (ASTAT) |
|
4.2.5Dimension Hochschulsemester |
|
4.2.6Dimension Hörerstatus |
|
4.2.7Dimension Köpfe/Fälle |
|
4.2.8Dimension Status |
|
4.2.9Dimension Studienart |
|
4.2.10Dimension Antragsart |
|
4.2.11Dimension Bewerberstatus |
|
4.2.12Dimension HZB |
|
4.2.13Dimension Studienform |
|
4.2.14Dimension Abschluss |
|
4.2.15Dimension Fachkennzeichen |
|
4.2.16Dimension Hochschulzugangsberechtigung |
|
4.2.17Dimension Fachsemester |
|
4.2.18Dimension Studierendenzählung |
|
4.2.19Dimension Nationalität |
|
4.2.20Dimension Regelstudienzeit |
|
4.2.21Dimension Externer Kostenträger (Lehre) |
|
4.2.22Dimension 1. Fachsemester/Gesamt |
|
4.3Dimensionen im Bereich Kostenrechnung |
|
4.3.1Dimension Externe Kostenstelle |
|
4.3.2Dimension Externer Kostenträger |
|
4.3.3Dimension Kostenart |
|
4.3.4Dimension Primär / Sekundär |
|
4.3.5Dimension Flächen-Nutzungsart |
|
4.3.6Dimension Kostenflächenart |
|
4.4Dimensionen im Bereich Haushalt |
|
4.4.1Dimension Betragsart |
|
4.4.2Dimension Kapitel |
|
4.4.3Dimension Titel |
|
4.4.4Dimension Geldgeber |
|
4.5Dimensionen im Bereich Stellen / Personal |
|
4.5.1Dimension Amts/Dienstbezeichnung |
|
4.5.2 Dimension Art der Tätigkeit |
|
4.5.3Dimension Dienstart |
|
4.5.4Dimension Personalzählung |
|
4.5.5Dimension Stellenzählung |
Das Berichtssystem SuperX ist ein sogenanntes Data Warehouse, d.h. beliebig viele Datenquellen werden unter einer einheitlichen Auswertungsschnittstelle zur Verfügung gestellt. Da jede Hochschule unterschiedliche Datenquellen besitzt und nach SuperX übernehmen will, bereiten wir für jede Datenquelle ein Modul vor, z.B. ein COB-Modul oder ein SOS-Modul.
Für das Joolap-KENN-Modul werden vorhandene Daten aus dem Modul SuperX-Kenn transformiert und aggregiert. Statt hochschulinterner Schlüssel werden in der Regel amtliche Schlüssel verwandt. Im Joolap-KENN-Modul ist die Zielsetzung, zentral abgestimmte Kennzahlen zu erhalten, um diese zur Steuerung innerhalb der Hochschule oder für den Hochschulvergleich zu nutzen. Eine Ausnahme ist der Überblickswürfel, der nur hochschulinterne Kostenstellen/-arten darstellt und nicht ins HÜS geliefert wird.
Das Joolap-KENN-Modul wurde entsprechend der Anforderungen aus dem SuperX-Projekt in Baden-Württemberg neu konzipiert. Daten aus dem KENN-Modul einer Hochschule werden dort in ein hochschulübergreifendes SuperX übermittelt. Beim Hochschul-übergreifenden SuperX (HÜS) ist ebenfalls ein Joolap-Server mit dem Modul Joolap-KENN installiert, die folgende Dokumentation zeigt ein Beispiel dafür (mit fiktiven Hochschulen und Zahlen).
Zur allgemeinen Bedienung von Joolap sei hier auf das Joolap-Benutzerhandbuch verwiesen. Dort werden in Text, Bild und Lehrfilmen herkömmliche OLAP-Auswertungstechniken beschrieben.
Die folgende Abbildung zeigt die Auswertungsmöglichkeiten des Joolap-KENN-Moduls:
Die Datenquellen für die Würfel sind im KENN-Administrationshandbuch erläutert. Die Bedienung der Würfel wird im Folgenden beschrieben.
Beim Überblickswürfel werden aufgeteilt nach Kostenstellen/-arten (aus FSV) und Zeitraum folgende Kennzahlen dargestellt.
● Kosten (nach Kostenart, Primär, Sekundär )
● Studierende VZÄ
● Flächen / nach HNF
● Personal VZÄ / nach ADBZ
● Drittmittel
● Budget (Ausgaben / Einnahmen)
● Anlagen (Buchwerte, Rest, Anschaffung)
● Kalkulatorische Abschreibungen
Nach Kostenarten wird nur für die Dimensionen differenziert, bei denen es sinnvoll ist.
Die Dimension Zeitraum ist sehr flexibel gestaltet.Beim Start des Würfels werden standardmäßig die Jahre, aufklappbar zu Quartalen und einzelnen Monaten dargestellt.
Wie bei Joolap üblich kann man durch Anklicken der zwei blauen Punkte eine andere Sicht auswählen. Zur Auswahl stehen:
Wie die Sichtnamen bei der Dimension Zeitraum sagen, stehen als als Alternative zur Darstellung nach Jahren auch Akadem.Jahre, SS/WS gruppiert oder eine Liste mit Semestern zur Auswahl.
Bei Dimensionen wir Primärkosten, wo dies möglich werden Daten bis zur Monatsebene dargestellt, bei anderen Dimesionen werden nur für Semester (Stud. VZÄ) bzw Jahre (Anlagen) Daten dargestellt.
Bei diesem Würfel werden - anders als bei den anderen Kennwürfeln - die hochschulinternen Kostenstellen- und arten dargestellt, da er nur für die hochschulinterne Nutzung gedacht ist und auch nicht ans HÜS geliefert wird.
Zur Herkunft der Daten:
|
Kennzahl |
Herkunft |
|
Primärkosten |
Cobmodul |
|
Sekundärkosten |
Verteilschritt aus Kennmodul, Daten aus Cobmodul |
|
Studierende VZÄ |
Cobmodul |
|
Flächen HNF |
Cobmodul Flächen mit Nutzungsart H |
|
Personal |
SVA-Modul mit Stand vom 1.12 des jeweiligen Jahres |
|
Drittmitteleinnahmen |
FIN-Modul (Titelgruppe 92) |
|
Haushalt Einnahmen |
FIN-Modul (Titelgruppe nicht 92) |
|
Haushalt Ausgaben |
FIN-Modul (Titelgruppe nicht 92) |
|
IVS-Modul Anlagespiegel |
|
Anlagen Restewerte |
IVS-Modul Anlagespiegel Restewerte zum 31.12. des betreffenden Jahr |
|
Anlagen Anschaffungen |
IVS-Modul Anlagespiegel |
|
Kennmodul Primärkosten mit BVKR-Art = 900 |
Bei diesem Würfel werden die Studierenden an Hochschulen angezeigt. Dabei handelt es sich ausschließlich um Haupthörer ohne Beurlaubte. Die Zahlen werden zu einem Stichtag (i.d.R. in der Mitte des Semesters) erhoben.
Der Würfel enthält folgende Dimensionen:
• Dimension Geschlecht
• Dimension Hochschule
• Dimension Semester
• Dimension Fach
• Dimension Abschluss
• Dimension Fachkennzeichen
• Dimension Hochschulzugangsberechtigung
• Dimension Fachsemester
• Dimension Studierendenzählung
• Dimension Nationalität
• Dimension Regelstudienzeit
• Dimension Hochschulsemester
Bei diesem Würfel werden die Studierenden an Hochschulen angezeigt. Die Zahlen werden zu dem Stichtag aus der Stichtagstabelle mit der Stichtagsart "Studierendenstatistik (Land)" erhoben.
Der Würfel enthält folgende Dimensionen:
• Dimension Geschlecht
• Dimension Hochschule
• Dimension Semester
• Dimension Studienfach
• Dimension HZB (ASTAT)
• Dimension Hochschulsemester
• Dimension Hörerstatus
• Dimension Köpfe/Fälle
• Dimension Status
• Dimension Studienart
• Dimension Studienfach
• Dimension Studienform
• Dimension Abschluss
• Dimension Fachkennzeichen
• Dimension Fachsemester
• Dimension Nationalität
• Dimension Regelstudienzeit
Um die Daten aus Joolap zu validieren, benutzen Sie bitte die Zahlen des PDF Dokumentes "Bewerber- und Studierendenstatistik" welches in SuperX generiert wird. In der "Tabelle 1 Bewerber und Studierende nach Hochschule" nehmen Sie die angegebenen Zahlen und vergleichen diese mit den Ergebnissen in Joolap.
Dies ist ein Zusammenschnitt aus der Tabelle 1 des Semesterberichts.
Als erstes wird "Studienanfänger insges. einschl. Praxissem." Validiert. Hier gilt es in Joolap die Dimensionen so zu wählen, dass eine Zelle die selben Voraussetzungen hat.
Im Beispiel wurde als erstes für die Spalten "Abschluss" mit der Sichtart "Abschluss intern (Grundst./Aufbau)" und für die Zeilen "Geschlecht" gewählt. Folgende Dimensionen müssen gesetzt werden:
• Hochschule/Standort auf eigene Hochschulen
• Semester auf das Semester welches Validiert werden soll (hier SS 2010)
• Hörerstatus: "Haupt/Neben/Zweithörer"
• Köpfe/Fälle: "Köpfe"
• Status: "Erst- und Neueinschreiber"
• Studienform: "Erststudium"
• wenn Abschluss nicht als Spalte gewählt wurde dann hier noch "Geundständig" in der Sicht "Abschluss intern (Grundst./Aufbau)" eintragen.
Dann sollte wie in dem folgendem Screenshot auch der selbe Wert in der Spalte "Grundständig" herauskommen.
Für die Spalte "Nachrichtlich Studierende im 1. Studiensemester müssen folgende Dimensionen gewählt werden:
• Hochschule/Standort auf eigene Hochschulen
• Semester auf das Semester welches Validiert werden soll (hier SS 2010)
• Hörerstatus: "Haupt/Neben/Zweithörer"
• Köpfe/Fälle: "Köpfe"
• Status: "Alle ohne Beurl.ohne Exmatr."
• Fachsemester: 1
Dann sollte wie in dem folgendem Screenshot auch der selbe Wert in der Spalte "Grundständig" herauskommen.
Dies ist ein Zusammenschnitt aus der Tabelle 1 des Semesterberichts.
Die ersten drei "grundst. Studium", "Aufbaustudium" und "insges." können in einem rutsch validiert werden.
Folgende Dimensionen müssen gesetzt werden:
• Hochschule/Standort auf eigene Hochschulen
• Semester auf das Semester welches Validiert werden soll (hier SS 2010)
• Hörerstatus: "Haupt/Neben/Zweithörer"
• Köpfe/Fälle: "Köpfe"
• Status: "Alle ohne Beurl.ohne Exmatr."
Die drei Spalten "grundst. Studium", "Aufbaustudium" und "insges." gleichen in der JoolapTabelle nun den Spalten "Grundständig", Aufbaustudium" und "Alle Abschlüsse" in dieser Reihenfolge.
Für die Spalte "darunter im Praxissem." aus dem PDF Bericht müssen Sie zu dem gerade erhaltenen Ergebnis in Joolap nur noch die Dimension Studienart auf "Praxissemester" setzen und schon erhalten Sie in dem Feld von "Alle Abschlüsse" den Wert.
Bei diesem Würfel werden die Studierenden an Hochschulen angezeigt. Dabei handelt es sich ausschließlich um Haupthörer ohne Beurlaubte. Die Zahlen werden zu einem Stichtag (i.d.R. in der Mitte des Semesters) erhoben.
Der Würfel enthält folgende Dimensionen:
• Dimension Geschlecht
• Dimension Hochschule
• Dimension Semester
• Dimension Bewerberstatus
• Dimension HZB
• Dimension Studienfach
• Dimension Antragsart
• Dimension Nationalität
Um die Daten aus Joolap zu validieren, benutzen Sie bitte die Zahlen des PDF Dokumentes "Bewerber- und Studierendenstatistik" welches in SuperX generiert wird. In der "Tabelle 1 Bewerber und Studierende nach Hochschule" nehmen Sie die angegebenen Zahlen und vergleichen diese mit den Ergebnissen in Joolap.
Als erstes wird der Haupt- und Hilfsantrag Validiert. Hier müssen zunächst die beiden Zahlen aus dem PDF Bericht addiert werden: 1338 + 482 = 1820. Nun gilt es in Joolap die Dimensionen so zu wählen, dass eine Zelle die selben Voraussetzungen hat.
Im Beispiel wurde als erstes für die Spalten "Semester" und für die Zeilen "Geschlecht" gewählt. Nun noch die eigene Hochschule auswählen und die Zahl sollte schon abzulesen sein. Die anderen Dimensionen sollten wie auf dem Screenshot auf "Alle" stehen. Wie in dem Screenshot gut zu sehen, stimmt die Zahl für das Sommersemester 2010 mit der aus dem Semesterbericht überein.
Für die Spalte Bewerber / Zugelassen behalten Sie einfach die bisherigen Einstellungen und wählen zusätzlich in der Dimension Bewerberstatus "Zugelassen" aus. Auch hier können Sie sehen, dass die Zahl für das Sommersemester 2010 mit der aus dem PDF Bericht übereinstimmt.
Bei diesem Würfel werden die KLR-relevanten Studierenden an Hochschulen angezeigt. Anders als bei der allgemeinen Studierendenstatistik handelt es sich ausschließlich um KLR-relevante Studiengänge. Auch die Zählweise ist an der KLR orientiert.
Der Würfel enthält folgende Dimensionen:
• Dimension Hochschule
• Dimension Semester
• Dimension Fach
• Dimension Abschluß
• Dimension Fachkennzeichen
• Dimension Fachsemester
• Dimension Studierendenzählung
• Dimension Externer Kostenträger (Lehre)
Bei diesem Würfel werden die Absolventen an Hochschulen angezeigt. Dabei handelt es sich ausschließlich um Hauptprüfungen. Die Zahlen werden zu einem Stichtag (i.d.R. in der Mitte des Folgesemesters) erhoben.
Wenn Sie die Zahlen mit dem Bericht "Zentrale Grundaten und Kennzahlen" vergleichen, achten Sie darauf dass Sie im Button "Köpfe/Fälle" die Ausprägung "n-ter Studiengang, 1. Fach" wählen. Dies ist z.B. bei GD 11a Absolventen gesamt notwendig.
Der Würfel enthält folgende Dimensionen:
• Dimension Geschlecht
• Dimension Hochschule
• Dimension Semester
• Dimension Fach
• Dimension Abschluß
• Dimension Fachkennzeichen
• Dimension Fachsemester
• Dimension Studierendenzählung
• Dimension Nationalität
• Dimension Regelstudienzeit
Bei diesem Würfel wird die Studienplatzkapazität pro Studiengang angezeigt. Im Button 1. Fachsem./ Gesamt wird wie folgt unterschieden:
• Studienplatzkapazität im 1. Fachsemester ohne Schwund - Nach KapVO ermittelte Aufnahmekapazität ohne Schwundzuschlag (sowie ohne freiwillige Überlast) an Studienbewerbern1 im 1. Fachsemester.
• Studienplatzkapazität - Gesamtkapazität - Jährliche Aufnahmekapazität ohne Schwundzuschlag multipliziert mit der Regelstudienzeit in Jahren.
Der Würfel enthält folgende Dimensionen:
• Dimension Hochschule
• Dimension 1. Fachsem./Gesamt
• Dimension Semester
• Dimension Externer Kostenträger (Lehre)
Bei diesem Würfel wird der Schwundausgleichsfaktor pro Studiengang (KLR) angezeigt. Der Schwundausgleichsfaktor ist ein Maß (Mittelwert) für den prozentualen Anteil der Studierenden, die im Durchschnitt von Semester zu Semester ihr Studium fortsetzen.
Ein Schwundausgleichsfaktor von bspw. 0,8 besagt, dass wegen des studentischen Schwundes im Durchschnitt nur 80 % der Studierenden den Studiengang belasten (vgl. auch § 16 KapVO MWK Baden-Württemberg).
Anders als die anderen Joolap-Würfel werden hier keine Summen angezeigt, sondern Mittelwerte (arithmetisches Mittel).
Der Würfel enthält folgende Dimensionen:
• Dimension Hochschule
• Dimension Semester
• Dimension Externer Kostenträger (Lehre)
Bei diesem Würfel wird die Bewerberzahl pro Studiengang angezeigt. Derzeit werden in Baden-Württemberg nur die Bewerber an Kunst- & Musikhochschulen erhoben. Im Button 1. Fachsem./ Gesamt wird wie folgt unterschieden:
• Bewerber zum 1. Fachsemester
• Bewerberzahl insgesamt für alle Semester
Der Würfel enthält folgende Dimensionen:
• Dimension Hochschule
• Dimension 1. Fachsem./Gesamt
• Dimension Semester
• Dimension Externer Kostenträger (Lehre)
Im Bereich Kostenrechnung wird zwischen Primär- und Sekundärkosten unterschieden. Außerdem werden für die KLR auch Flächen erhoben. Bitte beachten Sie dass in der KLR Kosten mit positivem Vorzeichen ausgegeben werden, und Erlöse mit negativem Vorzeichen.
Bei diesem Würfel werden die Primärkosten pro Hochschule angezeigt.
Die Kosten können nach den in der KLR üblichen Merkmalen gruppiert werden. Der Würfel enthält folgende Dimensionen:
• Dimension Hochschule
• Dimension Quartal
• Dimension Haushaltsjahr
• Dimension Externe Kostenstelle
• Dimension Externer Kostenträger
• Dimension Kostenart (BVKR)
Im Button Kostenart ist der BVKR für die KLR abgebildet. Sie können die Beträge dort auch zum Grunddatenkatalog zuordnen. Anbei ein Beispiel einer fiktiven Hochschule:
Im Grunddatenkatalog finden Sie z.B. folgendes Ergebnis (fiktive Hochschule)
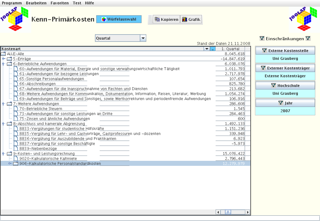
Sie finden den Betrag für das 1. Quartal 2007 in Joolap an folgender Stelle (markierte Zeile "5-Erträge"):
Im Grunddatenkatalog finden Sie z.B. folgendes Ergebnis (fiktive Hochschule)
Sie finden den Betrag für das 1. Quartal 2007 in Joolap an folgender Stelle (markierte Zeile "906- Kalkulatorische Personalstandardkosten"):
Im Grunddatenkatalog finden Sie z.B. folgendes Ergebnis (fiktive Hochschule)
Sie finden den Betrag für das 1. Quartal 2007 in Joolap an folgender Stelle: Subtrahieren Sie von der Summe der markierte Zeile "6- Betriebliche Aufwendungen" den Betrag in der Zeile "66 Abschreibungen", dann erhalten Sie den Wert 5.212.296.
Im Grunddatenkatalog finden Sie z.B. folgendes Ergebnis (fiktive Hochschule)
Sie finden den Betrag für das 1. Quartal 2007 in Joolap an folgender Stelle (markierte Zeile "7-Weitere Aufwendungen"):
Im Grunddatenkatalog finden Sie z.B. folgendes Ergebnis (fiktive Hochschule)
Sie finden den Betrag für das 1. Quartal 2007 in Joolap an folgender Stelle (markierte Zeile "66 Abschreibungen "):
Im Grunddatenkatalog finden Sie z.B. folgendes Ergebnis (fiktive Hochschule)
Sie finden den Betrag für das 1. Quartal 2007 in Joolap an folgender Stelle (markierte Zeile "9020-Kalkulatorische Kaltmiete"):
Bei diesem Würfel werden die Primärkosten- und Sekundärkosten pro Hochschule und Kostenträger angezeigt.
Die Kosten können nach den in der KLR üblichen Merkmalen gruppiert werden. Der Würfel enthält folgende Dimensionen:
• Dimension Hochschule
• Dimension Quartal
• Dimension Haushaltsjahr
• Dimension Externer Kostenträger
• Dimension Primär/Sekundär
Im Button Primär/Sekundär sind die Arten von Kostenträgern und von Primär- und Sekundärkosten abgebildet. Sie können die Beträge dort auch zum Grunddatenkatalog zuordnen. Anbei ein Beispiel einer fiktiven Hochschule:
Im Grunddatenkatalog finden Sie z.B. folgendes Ergebnis (fiktive Hochschule)
Sie finden den Betrag für die Quartale 2007 in Joolap an folgender Stelle (markierte Zeile "Kosten der Lehre (nur Sekundärkosten-nachfrageorientiert)"):
Im Grunddatenkatalog finden Sie z.B. folgendes Ergebnis (fiktive Hochschule)
Sie finden den Betrag für die Quartale 2007 in Joolap an folgender Stelle (markierte Zeile "Sekundärkosten der Forschung (ohne Erlöse)"):
Im Grunddatenkatalog finden Sie z.B. folgendes Ergebnis (fiktive Hochschule)
Sie finden den Betrag für die Quartale 2007 in Joolap an folgender Stelle (markierte Zeile "Sekundärkosten der sonstigen Dienstleistungen (ohne Erlöse)"):
Die folgende Kennzahl soll exemplarisch die Querschnittsprodukte validieren. Im Grunddatenkatalog finden Sie z.B. folgendes Ergebnis (fiktive Hochschule):
Sie finden den Betrag für die Quartale 2014 in Joolap an folgender Stelle (blau bzw. rot markierte Zeilen):
Wichtig ist es, im Feld "Primär/Sekundär" den Eintrag "Querschnittsprodukte" zu wählen.
Sie können die Querschnittsprodukte auch in einer eigenen Abfrage abrufen:.
Das Ergebnis als formatierte Kreuztabelle:
Die farblich hervorgehobenen Zellen lassen sich mit der Ausgabe in dem Grunddatenkatalog oder in Joolap abgleichen.
Der Würfel "Externe Kostenträger" ist in der Summe nicht mit dem Würfel "Primärkosten" vergleichbar. Im Würfel "Externe Kostenträger" sind Beträge aus unabhängigen Tabellen enthalten:
1. Primärkosten (nur Kosten, keine Erlöse, und auch keine Kosten der Lehre) auf Kostenträgern
2. Sekundärkosten (nur Kosten, keine Erlöse) auf Kostenträgern
Die Kosten aus (1) sind auf dem Wege der Verteilrechnung natürlich in den Sekundärkosten enthalten, aber sicherlich nicht 1:1. Die Primärkosten werden bei der Verteilung gefiltert, gewichtet und verteilt.
Wenn Sie den Würfel "Externe Kostenträger" und "Primärkosten" nebeneinander legen wollen, können Sie eigentlich nur zwei Beträge vergleichen: Die Primärkosten (ohne Erlöse) der Forschung und der sonst. Dienstleistungen. Um die Primärkosten (ohne Erlöse) im Primärkostenwürfel zu ermitteln, müssen Sie einen Umweg gehen: zunächst die Gesamtsumme über alle Kostenarten ermitteln, und dann die Erlöse abziehen.
Bei diesem Würfel werden die Flächen (summierte qm) pro Hochschule und externer Kostenstelle angezeigt.
Die Flächen können nach folgenden Merkmalen gruppiert werden.
• Dimension Hochschule
• Dimension Haushaltsjahr
• Dimension Externe Kostenstelle
• Dimension Flächen-Nutzungsart
• Dimension Kostenflächenart
• Dimension Fachgebiet (Bund)
Haushaltsdaten werden nach Einnahmen und Ausgaben sowie Haushaltsansätzen erhoben. Bei diesem Würfel werden die Beträge pro Hochschule und Kostenart angezeigt.
Bitte beachten Sie dass Ausgaben mit positivem Vorzeichen ausgegeben werden, ebenso wie Einnahmen. Die Beträge können nach folgenden Merkmalen gruppiert werden.
• Dimension Hochschule
• Dimension Haushaltsjahr
• Dimension Quartal
• Dimension Kapitel
• Dimension Titel
• Dimension Betragsart
• Dimension Kostenart
Haushaltsdaten werden im Bereich Drittmittel auf Einnahmen und Ausgaben eingeschränkt (Haushaltsansätze machen hier keinen Sinn). Bei diesem Würfel werden die Beträge pro Hochschule und Geldgeber angezeigt.
Bitte beachten Sie dass Ausgaben mit positivem Vorzeichen ausgegeben werden, ebenso wie Einnahmen.
Die Beträge können nach folgenden Merkmalen gruppiert werden.
• Dimension Hochschule
• Dimension Haushaltsjahr
• Dimension Kapitel
• Dimension Geldgeber
• Dimension Betragsart
• Dimension Kostenart
• Dimension Fachgebiet (Bund)
Bei diesem Würfel werden die Habilitationen pro Hochschule und Geschlecht angezeigt.
Habilitationen werden jahresweise erhoben. Die Anzahlen können nach folgenden Merkmalen gruppiert werden.
• Dimension Hochschule
• Dimension Haushaltsjahr
• Dimension Geschlecht
• Dimension Fachgebiet (Bund)
Bei diesem Würfel werden die Planstellen und deren Besetzungen pro Hochschule angezeigt.
Planstellen werden jahresweise zum 1.12. erhoben. Die Anzahlen können nach folgenden Merkmalen gruppiert werden.
• Dimension Hochschule
• Dimension Jahr
• Dimension Amts-Dienstbezeichnung der Stelle
• Dimension Art der Tätigkeit (Besetzung)
• Dimension Dienstart (Stelle). Es gibt wiss. und nichtwiss. Stellen.
• Dimension Dienstart (Besetzung)
• Dimension Fachgebiet (Bund)
• Dimension Stellenzählung
Bei diesem Würfel werden die Beschäftigten pro Hochschule angezeigt.
Je nach Berechtigung ist hier jeweils nur die eigene Hochschule sichtbar.
Beschäftigte werden jahresweise zum 1.12. erhoben. Die Anzahlen können nach folgenden Merkmalen gruppiert werden.
• Dimension Hochschule
• Dimension Jahr
• Dimension Amts-Dienstbezeichnung der Person
• Dimension Art der Tätigkeit
• Dimension Dienstart
• Dimension Fachgebiet (Bund)
• Dimension Geldgeber
• Dimension Geschlecht
• Dimension Personalzählung
Jeder Datenwürfel lässt sich nach bestimmten Merkmalen (genannt "Dimensionen") auswerten. Manche Dimensionen sind einfache Abstufungen (z.B. Geschlecht männlich/weiblich), andere Dimensionen sind als variable auswertbare "Bäume" realisiert (z.B. Kostenarten). Ziel ist es immer, möglichst leicht Aggregationen vorzunehmen oder Datenmengen zu filtern.
Bei der Dimension können Sie zwischen männlich/weiblich/unbekannt auswählen.
|
Der Button ist selbsterklärend. Unter "Nicht zugeordnet" befinden sich i.d.R. Datenfehler. |
|
Bei der Dimension können Sie Hochschulen oder Hochschularten auswerten.
|
Standardmäßig sind die Hochschulen nach Hochschultyp gruppiert. Die Ansicht zeigt fiktive Hochschulen. An hochschuleigenen Installationen ist jeweils nur die eigene Hochschule aufgeführt. |
|
Im Auswahlfeld "Sicht" können Sie neben der gruppierten Ansicht auch eine alphabetische Liste auswählen:
|
Die Liste ist alphabetisch sortiert und erleichtert das Auffinden einzelner Hochschulen. |
|
Bei der Dimension Jahr können Sie zwischen Jahreszahlen auswählen. Im Bereich Haushalt und KLR ist das Haushaltsjahr gemeint, im Bereich Stellen /Personal der Stand zum Stichtag 1.12. des jeweiligen Jahres. Im Bereich Flächen ist der Stichtag das Jahresende.
|
Der Button sortiert die Jahre absteigend, standardmäßig ist das "jüngste" Jahr ausgewählt. |
|
Haushaltsjahre lassen sich weiter unterteilen in Quartale.
|
In dem Button können Sie jeweils auswählen: |
|
Im Bereich der KLR, dem Haushalt und der Stellen- und Personalstatistik werden hochschulintern Kostenstellen zugeordnet. Diese Kostenstellen wiederum sind Fachgebieten der Bundesstatistik zugeordnet. Diese Fachgebiete sind nicht zu verwechseln mit der Fächersystematik des STBA. Obwohl es starke inhaltliche Überschneidungen gibt, ist die Herkunft bei Letzterem die fachliche Sicht, und bei dem Fachgebiet (Bund) die organisatorische Sicht einer Hochschule.
|
In dem Button können Sie jeweils Fächergruppen, Lehr- und Forschungsbereiche oder einzelne Fächer auswählen: |
|
Die Kategorien entstammen der Bundesstatistik, hier ein Auszug aus den Vorgaben im Schlüsselverzeichnis Personal 2007:
|
Systematik der Fachgebiete (Bund) |
|
|
Hier eine Erläuterung des Begriffs "Fachgebiet" |
|
Die Herkunft aus der Stellenstatistik bedingt, dass der Baum nur bei den Hochschulen angezeigt wird, die auch das SuperX-SVA-Modul installiert haben. Wenn das SVA-Modul nicht installiert ist, landen alle Knoten unter "Nicht zugeordnet".
Bei der Dimension können Sie einzelne Semester auswählen. Das Semester wird an der Hochschule zu unterschiedlichen Zeitpunkten begonnen / beendet. Bei dem Button "Semester" werden alternativen Hierarchien angeboten: einmal als Liste, einmal als Gruppierung nach akad. Jahr .
|
In der Liste werden die Semester absteigend sortiert. In der Regel sehen Sie immer zuerst das letzte Semester, zu dem Daten vorliegen. |
|
|
In der Gruppierung nach akad. Jahr (Wintersemester und darauf folgendes Sommersemester) können Sie als obere Knoten das jew. Jahr auswählen. |
|
Bei der Dimension Fach handelt es sich um die Studienfächer des Stat. Bundesamtes. Damit können Sie Fächer oder Fächergruppen auswerten.
|
Standardmäßig sind die Fächer nach Fächergruppe gruppiert. |
|
Im Auswahlfeld "Sicht" können Sie neben der gruppierten Ansicht auch eine alphabetische Liste auswählen:
|
Die Liste ist alphabetisch sortiert und erleichtert das Auffinden einzelner Fächer. |
|
Die Unterscheidung stammt vom Stat. Bundesamt. Hier eine Kopie aus dem Schlüsselverzeichnis:
Bei der Dimension Studienfach in den Würfeln zu Semesterberichten handelt es sich um eine Baumstruktur, in der auf oberster Ebene die amtlichen Fächergruppen und Fächer ausgewiesen werden, und darunter die internen Studienfächer jeder einzelnen Hochschule. Daher wird z.B. unten der Hochschulname "FH Nürtingen" und daneben der Name des internen Faches ausgewiesen.
|
Standardmäßig sind die Fächer alphabetisch sortiert. Das erleichtert das Auffinden einzelner Fächer. |
|
Im Auswahlfeld "Sicht" können Sie neben der alphabetischen Liste auch eine gruppierte Ansicht auswählen:
|
In der gruppierten Ansicht kann auch eine ganze Gruppe ausgewählt werden. |
|
Bei der Dimension in den Würfeln zu Semesterberichten können Sie zwischen Arten von Hochschulzugangsberechtigungen unterscheiden.
|
Sie können hier eine HS-Zugangsberechtigung auswählen. |
|
Bei der Dimension in den Würfeln zu Semesterberichten können Sie das Hochschulsemester auswählen.
|
Sie können hier eine Gruppe oder ein einzelnes Hochschulsemester wählen. |
|
Bei der Dimension in den Würfeln zu Semesterberichten können Sie zwischen Arten von Hörerstaten unterscheiden.
|
Sie können hier einen Hörerstatus auswählen. |
|
Bereich Studierende sind Köpfe oder Fälle auswählbar:
|
In der Studierendenstatistik gibt es nur die Unterscheidung Köpfe (=Personen) und Fälle ( = Belegungen). |
|
Bei der Dimension in den Würfeln zu Semesterberichten können Sie zwischen Arten des Studentenstatus unterscheiden.
|
Sie können hier einen Status auswählen. |
|
Bei der Dimension in den Würfeln zu Semesterberichten können Sie zwischen Arten von Studienarten unterscheiden.
|
Sie können hier eine Studienart auswählen. |
|
Bei der Dimension in dem Würfel zu Bewerbern können Sie zwischen Arten von Anträgen unterscheiden.
|
Sie können hier eine Antragsart auswählen. |
|
Bei der Dimension in den Würfeln zu Semesterberichten können Sie zwischen Arten von Bewerberstaten unterscheiden.
|
Sie können hier einen Bewerberstatus auswählen. |
|
Bei der Dimension in den Würfeln zu Semesterberichten können Sie zwischen Arten von Hochschulzugangsberechtigungsarten unterscheiden.
|
Sie können hier eine Hochschulzugangsberechtigungsart auswählen. |
|
Bei der Dimension in den Würfeln zu Semesterberichten können Sie zwischen Arten von Studienformen unterscheiden.
|
Sie können hier eine Studienform auswählen. |
|
Bei der Dimension Abschluss können Sie Abschlüsse oder Abschlussgruppen auswerten.
|
Mit den Gruppierungsebenen lassen sich mehrere Abschlüsse gemeinsam auswerten, z.B. Bachelor-Typen. |
|
Die Unterscheidung stammt vom Stat. Bundesamt. Hier eine Kopie aus dem Schlüsselverzeichnis:
Bei der Dimension Abschluss in den Würfeln zu Semesterberichten handelt es sich um eine Baumstruktur, in der auf oberster Ebene die amtlichen Abschlüsse ausgewiesen werden, und darunter die internen Abschlüsse jeder einzelnen Hochschule. Daher wird z.B. unten der Hochschulname "FH Nürtingen" und daneben der Name des internen Abschlusses ausgewiesen.
Bei der Dimension Fachkennzeichen handelt es sich um die Unterscheidung Haupt/ Nebenfach.
|
Die Unterscheidung stammt ebenfalls vom stat Bundesamt. |
|
Bei der Dimension können Sie zwischen Arten von Hochschulzugangsberechtigungen unterscheiden.
|
Sie können hier grobe Gruppen von HS-Zugangsberechtigungen unterscheiden. |
|
Die Unterscheidung stammt vom stat. Bundesamt. Hier eine Kopie aus dem Schlüsselverzeichnis:
Bei der Dimension können Sie verschiedene Gruppen von Fachsemesterzahlen auswerten. Der Button zeigt im Bereich Studierende die Anzahl der Fachsemester der Belegung, und bei Absolventen die Zahl der Fachsemester bis zur Prüfung.
|
Die Gruppierungsebenen wurden sinnvoll vorbelegt (Grundstudium, Hauptstudium etc). |
|
Bei der Dimension können Sie verschiedene Arten der Studierendenzählung auswählen. Im Bereich Studierende sind Köpfe oder Fälle auswählbar:
|
In der Studierendenstatistik gibt es nur die Unterscheidung Köpfe (=Personen) und Fälle ( = Belegungen). |
|
Bei Absolventen werden außerdem noch Köpfe nach "Stat. Landesamt" ausgewertet.
|
Hier zählen Absolventen mit mehreren Studiengängen mehrfach (z.B. Medizinstudenten, die im zusätzlichen Studiengang noch das Staatsexamen anstreben). |
|
Im Bereich der Studierendenstatistik der Kostenrechnung werden noch weitere Ausprägungen angeboten:
|
In der Studierendenstatistik (KLR) gibt es darüber hinaus noch die Unterscheidung "in der RSZ" und "VZÄ" (=Vollzeitäquivalente). |
|
Bei der Dimension können Sie beim Herkunftsland von Studierenden zwischen Deutschland und Ausland auswählen. Aus Datenschutzgründen werden die einzelnen Staaten nicht angezeigt.
|
Der Button ist selbsterklärend. |
|
Studierende können sich entweder noch in der Regelstudienzeit befinden, darüber, oder es gibt in dem Studiengang keine Regelstudienzeit (unbekannt). Letzteres trifft z.B. bei Promotionsstudenten zu.
|
Der Button ist selbsterklärend. |
|
Bei der Dimension können Sie im Bereich Lehre (KLR) die Fächergruppen / Lehr- und Forschungsbereiche / Studiengänge unterscheiden.
|
Definition Grunddatenkatalog MWK Baden-Württemberg |
Als Studiengang wird eine abgeschlossene, in Studien- u. Prüfungsordnungen vorgesehene berufsqualifizierende od. berufsbezogene Hochschulausbildung bezeichnet. Für die amtliche Statistik wird der Studiengang als Kombination der angestrebten Abschlussprüfung mit einem od. dem ersten Studienfach erfasst. Zu Studiengängen zählen neben grundständigen Studiengängen und Masterstudiengängen auch die verschiedenen Arten des weiterführenden Studiums (vgl. Def.-Katalog des StaLa), sofern sie mit einer Graduierung enden. |
Dabei wird generell zwischen normalen Studiengängen und Kooperationsstudiengängen unterschieden. Der Baum im Button "Kostenträger" wird um die Knoten 11* ergänzt.
Die separate Ermittlung ist zwar vom MWK gewünscht, aber zusätzlich sollte noch die Summenbildung oder die direkte Gegenüberstellung von Lehr- und Forschungsbereichen möglich sein. Dies lässt sich mit der in Joolap vorhandenen Funktion der alternativen Hierarchien implementieren. Es gibt also folgende Hierarchie:
|
Hierarchie 1: |
--Externe Kostenträger ---92 Wissenschaft ----Lehre ------01 PB Lehre -------0101 LeFgr Sprach,-Kulturwiss. -------0102.... ------11 PB Lehre Kooperationsstudiengänge -------1101 LeFgr Sprach,-Kulturwiss. (Koop.Studg.) ----03 Forschung usw.
|
|
In Joolap sieht der Button so aus: |
|
|
Hierarchie 2: |
--Externe Kostenträger ---92 Wissenschaft ----01 PB Lehre ------LeFgr Sprach,-Kulturwiss. -------0101 LeFgr Sprach,-Kulturwiss. (ohne Koop.Studg.) -------1101 LeFgr Sprach,-Kulturwiss. (Koop.Studg.) ------LeFgr Sport -------0102.... ----03 Forschung |
|
In Joolap sieht der Button so aus: |
|
Studienplätze oder Bewerber beziehen sich jeweils auf das 1. Fachsemester oder die Gesamtzahl (alle Semester).
|
In dem Button können Sie jeweils auswählen: |
|
Die externe Kostenstelle wird derzeit nur in Baden-Württemberg erhoben. Dort gibt es eine landesweit gültige Systematik, die einer vordefinierten Numerik folgt. Das Konzept wurde vom MWK / HIS / FH Kaiserslautern entwickelt, anbei das Deckblatt:
|
Das Konzept der Kostenstellensystematik (nach seinem Autor Prof. Walter, FH Kaiserslautern das sog. "Walter"-Papier). |
|
Die Systematik ermöglicht es, Kostenstellen wie z.B. Fakultäten oder zentrale Einrichtungen (Bibliothek o.ä.) auszuwerten.
|
Die folgende Abbildung zeigt den Kostenstellenbaum |
|
Beachten Sie bitte dass es mit der Systematik zwar möglich ist, Fakultäten von Hochschulen zu vergleichen, dass dahinter aber jeweils sehr unterschiedliche interne Kostenstellen stecken können, so dass ein inhaltlicher Vergleich nicht immer möglich ist.
Die externen Kostenstellen, die nicht in die o.g. Systematik passen, werden im Ast "außerhalb Systematik" aufgeführt. Hochschulinterne Kostenstellen, die keiner externe Kostenstelle zugeordnet sind, werden unter "Nicht zugeordnet" aufgeführt.
Der externe Kostenträger wird derzeit nur in Baden-Württemberg erhoben. Dort gibt es eine landesweit gültige Systematik, die einer vordefinierten Numerik folgt. Das Konzept wurde vom MWK und HIS entwickelt und dient der Analyse von Primär- und Sekundärkosten. Auf oberster Ebene wird zwischen den Produktbereichen Lehre, Forschung und "Sonstige Dienstleistungen" unterschieden. Darunter werden jeweils die Fächergruppen, Lehr- und Forschungsbereiche sowie Studiengänge aufgeführt.
|
Die folgende Abbildung zeigt den Kostenträgerbaum auf oberster Ebene |
|
Im Bereich Lehre gibt es spezielle Bäume für die Kostenträgerrechnung.
Außerdem gibt es einen Ast "Q-QP Bereich MWK", unterhalb dessen die sog. Querschnittsprodukte des Landes Baden-Württemberg abgebildet sind. Beachten Sie bitte, dass Sie dabei im Feld "Primär/Sekundär" den Wert "Querschnittsprodukte" wählen.
Die Kostenarten werden nach dem BVKR gruppiert. Dabei gibt es jeweils zwei Varianten: eine Systematik führt die für die KLR relevanten Kostenarten auf (zentrale Kostenarten und die sog. 9-er Kostenarten), und für den Haushalt relevante Kostenarten (zentrale Kostenarten und die sog. 0er Kostenarten). Das Konzept dafür ist in folgender Tabelle (Auszug) aufgeführt:
|
Vorgabe für Kostenartenbaum KLR (Auszug) |
|
Es gibt in der Tabelle pro Kostenart die Spalten "Haushalt", "KLR", "spezieller Hochschultyp". Man kann so genau erkennen welche Kostenart für welchen Bereich in die alt. Hier. übernommen werden muss.
|
Vorgabe für Kostenartenbaum Haushalt (Auszug) |
|
In Joolap-KENN gibt es dementsprechend zwei Bäume für Kostenarten, die in den jeweiligen Würfeln angezeigt werden:
|
Kostenarten |
|
Im Klappmenü "Sicht" können Sie im Bereich Haushalt auch die Kostenarten (Haushalt) sehen:
|
Kostenarten |
|
Kosten werden in der KLR als Primär- oder Sekundärkosten (d.h. Verrechnungen) ermittelt. Der Button Primär / Sekundär dient der Aufsplittung von externen Kostenträgern .
|
In dem Button können Sie jeweils auswählen: |
|
Generell wird bei der Dimension unterschieden, ob es sich um Primär- oder Sekundärkosten handelt. Im Bereich der Lehre werden Primärkosten nicht ausgewiesen, da diese bereits bei der Verteilung von Kosten auf Studiengänge in die KLR eingegangen sind und somit doppelt gezählt würden. Des weiteren wird hier zwischen angebotsorientierten und nachfrageorientierten Sekundärkosten unterschieden. Letztere beruhen auf der Verteilung der tatsächlich eingeschriebenen Studierenden, Erstere auf einem alternativen Rechnungsszenario.
Die Sekundärkosten der Lehre (nachfrageorientiert), Forschung und sonstige Dienstleistungen lassen sich weiter aufgliedern in sog. Kostenartenblöcke:
Abschreibungen
Sachkosten
• Sachkosten (nur Bewirtschaftungskosten)
• Sachkosten ohne Bewirtschaftungskosten
Kalkulatorische Mieten
Personalkosten
• Personalkosten nichtwiss. Dienst
• Personalkosten sonstige
• Personalkosten wiss. Dienst
Außerdem werden auch Sekundärerlöse ausgewiesen, und darunter speziell Erlöse aus Studiengebühren.
Flächen werden in der KLR nach Nutzungsarten unterteilt. Der Button Nutzungsart dient der Aufsplittung von folgenden Nutzungsarten:
|
In dem Button können Sie jeweils auswählen: |
|
Flächen werden in der KLR nach Kostenflächenarten unterteilt. Der Button Kostenflächenart dient der Aufsplittung von folgenden Kostenflächenarten:
|
In dem Button können Sie jeweils auswählen: |
|
Im Haushalt werden Einnahmen, Ausgaben und Haushaltsansätze unterschieden
|
In dem Button können Sie jeweils auswählen: |
|
Die Einnahmen von Hochschulen beziehen sich auf alle Einnahmen ohne die üblichen Zuweisungen aus dem Landeshaushalt. Daher werden die Haushaltsansätze separat ausgewiesen.
Im Haushalt werden Einnahmen, Ausgaben und Haushaltsansätze nach Kapitel unterschieden. Die folgende Abbildung zeigt die Systematik für Baden-Württemberg:
|
Der Einzelplan 14 wird gesondert aufgeführt. |
|
Im Haushalt werden Einnahmen, Ausgaben und Haushaltsansätze nach Titeln unterschieden. Die folgende Abbildung zeigt die Systematik:
|
Die einzelnen Titel werden nach Ein- und Ausgabetiteln gruppiert. |
|
Im Haushalt werden Einnahmen und Ausgaben nach Mittelherkunft unterschieden, ebenso im Bereich Personal. Die folgende Abbildung zeigt die Systematik in Baden-Württemberg:
|
Die einzelnen Geldgeber werden nach Drittmittel / Fremdkapitel und Hochschul-Kapitel gruppiert. |
|
Im Land Baden-Württemberg wird nicht einfach nach Dritt- und Planmitteln unterschieden, sondern folgende Systematik verwandt:
Die folgende Tabelle zeigt die Systematik, nach der Hochschulen Daten liefern:
|
Schl. |
Mittelherkunft für Statistik |
Kategorie |
|
|
|
|
|
110 |
Einzelplan 14 (Mittel des MWK) |
HS-Kapitel |
|
|
|
|
|
190 |
sonstige Verwaltungseinnahmen |
HS-Kapitel |
|
|
|
|
|
210 |
Mittel des Finanzministeriums |
Fremdkapitel |
|
290 |
sonstige Mittel des Landes |
Fremdkapitel |
Für Drittmittel gibt es eine feinere Untergliederung:
|
301 |
DFG für Sonderforschungsbereiche |
|
302 |
von DFG für Normal- und Schwerpunktverfahren, Graduiertenkollegs usw. (ohne Habilitandenstipendien, Rechenanlagen, Großgeräte, Baumaßnahmen und Heisenberg-Programm) |
|
303 |
vom Bund (ohne Zuweisungen nach dem Hochschulbauförderungsgesetz, Überlastprogramm, dem Graduierten- und Bundesausbildungsförderungsgesetz sowie für die sonstige Förderung von Studenten) |
|
304 |
von der Bundesagentur für Arbeit soweit hieraus Personal mit FuE-Aufgaben finanziert wird |
|
305 |
von Ländern für Lehr- oder Forschungszwecke (ohne Mittel vom Träger der Hochschule) |
|
306 |
von Gemeinden, Gemeinde- und Zweckverbänden (d.h. ohne Erstattungen für Sportanlagen, Bibliotheken u. dgl.) |
|
307 |
von sonstigen öffentlichen Bereichen (z.B. ERP, Lastenausgleichsfonds, Sozialversicherung) |
|
308 |
von anderen intern. Organisationen (z.B. OECD, UN) |
|
309 |
EU-Mittel |
|
310 |
von Stiftungen u. dgl. für Lehr- und Forschungszwecke |
|
311 |
von der gewerblichen Wirtschaft und sonstigen nichtöffentlichen Bereichen für Lehr- und Forschungszwecke (ohne Einnahmen für Materialprüfungen u. dgl., aus Veröffentlichungen, Gebühren, aus wirtschaftlicher Tätigkeit und aus Vermögensveräußerungen) |
Im Bereich Personal / Stellen werden Amts- und Dienstbezeichnungen unterschieden
|
In dem Button können Sie jeweils verschiedene Kategorien auswählen: |
|
Diese Systematik wird z.B. benutzt, um Professoren oder Lehrbeauftragte zu ermitteln. Die Kategorien entstammen der Bundesstatistik, hier ein Auszug aus den Vorgaben im Schlüsselverzeichnis Personal 2007:
|
Systematik der Amts-Dienstbezeichnungen |
|
Im Bereich Personal / Stellen werden Tätigkeitsarten unterschieden
|
In dem Button können Sie jeweils auswählen: |
|
Die Kategorien entstammen der Bundesstatistik, hier ein Auszug aus den Vorgaben im Schlüsselverzeichnis Personal 2007:
|
Systematik der |
|
Im Bereich Personal / Stellen werden Dienstarten unterschieden
|
In dem Button können Sie jeweils auswählen: |
|
Die Kategorien entstammen der Bundesstatistik, hier ein Auszug aus den Vorgaben im Schlüsselverzeichnis Personal 2007:
|
Systematik der |
|
Allerdings wird in Joolap nicht zwischen Verwaltungs- und technischem Personal unterschieden.
Im Bereich Personal werden verschiedene Zählungen unterschieden
|
In dem Button können Sie jeweils auswählen: |
|
• Bei "Köpfe" werden die Personen gezählt.
• Bei "Vollzeit-Äquivalente" werden die Arbeitszeiten berücksichtigt, d.h. eine Person mit z.B. der Hälfte der tariflichen Arbeitszeit wird mit 0.5 gezählt.
Im Bereich Stellen werden ebenfalls verschiedene Zählungen unterschieden
|
In dem Button können Sie jeweils auswählen: |
|
• Bei "Planstellen" werden einfach die Stellen gezählt, wobei auch der Ansatz zugrunde gelegt wird, d.h. eine halbe Stelle wird auch mit 0,5 gezählt.
• Bei "Köpfe (Besetzung)" werden die Personen gezählt, die eine Stelle besetzen.
• Bei "Vollzeit-Äquivalente (Besetzung)" werden die Arbeitszeiten berücksichtigt. Es kann durchaus vorkommen dass eine Stelle von mehreren Personen besetzt wird.